Development and Application of Rural Tourism Information Service System Based on SOA Technology Framework

Yan Ma1,* and Jiang Du2

1Department of Foreign Languages, Xi jing University, Xi’an, Shaanxi, China

2Shaanxi Xueqian Normal University, Xi’an, Shaanxi, China

E-mail: mayan-615078@163.com; mayan1921@mailfence.com

*Corresponding Author

Received 01 September 2021; Accepted 23 November 2021; Publication 07 January 2022

Abstract

Due to the development of the times and the rapid pace of life in the modern society, the living standards has become higher and higher, and various types of self-driving travel have begun to increase. However, at present, most rural areas do not have good infrastructures, tourist introduction platforms and tour guide services for tourism, and there is no effective guidance service for the rural complex traffic environment, so these problems restrict the development of rural tourism. In view of these problems, in this paper, the rural tourism information service system based on SOA technology framework was designed and developed to provide tourists with convenient services and to attract more tourists.

Keywords: Rural tourism, service system, design and development.

1 Introduction

Due to the development of social economy and the acceleration of modern pace of life and the pollution of living environment, people living in reinforced concrete are now more and more yearning for rural life [1]. These conditions have greatly promoted the development of rural tourism, and the continuous improvement of rural traffic conditions is also convenient for rural self-driving tour. During the rural tourism, visitors can enjoy the crops planted in the season and feel the local conditions and customs. Rural communities can profit from tourism in a variety of ways. This activity contributes to the rural economy by providing local revenue, employment, and welfare growth. Rural tourism may be a valuable source of tax income for local governments, as well as a promotion of the use and sale of local foods. In the beautiful countryside, tourists can enjoy the holidays leisurely and comfortably, so their bodies and minds can be fully relaxed [2]. However, at present, the development of sightseeing rural tourism is still emphasized in China, while the development of human folk custom is far from enough. Therefore, the tourist experience enjoyed by tourists is slightly monotonous. Compared with other mature tourism products, it is not competitive enough. Therefore, it is urgent to improve the rural tourism facilities and design and develop a set of applicable rural tourism information service system based on the SOA technology framework [3].

2 State of the Art

As early as 1830s, there was the rural tourism model. In the 1980s, with the development of urbanization to a certain scale, the rural tourism started explosive development. Nowadays, the rural tourism in some western developed countries has developed quite well. In some areas with high degree of urbanization, rural tourism product is almost the only tourism product of them [4]. The development of rural tourism has brought new economic growth points to the rural areas and promoted the local economic development, which has been verified in the countries with mature tourism abroad. At present, rural tourism can be divided into eight forms: sightseeing type, vacation leisure type, experiential participatory type, cultural entertainment type, learning and education type, tasting shopping type, recuperation type and natural type [5].

At present, natural tourism and leisure are the primary goals of rural tourism in China, but it has begun to develop toward a comprehensive tourism direction of learning, vacation and entertainment. At present, local culture elements have been added to many local rural tourism products, and a large number of tourism products with good tourism values have emerged, such as the harvest agricultural tourism in harvest season, rural festival tourism during traditional festivals, and cultural tourism combined with local historical culture and scenic spots and historical sites. With the strong support of our country, rural tourism will become more and more exuberant [6]. However, at this stage, most rural areas in China are in remote mountainous areas, especially rural areas with higher tourism development value, so the economic development is comparatively backward with poor public infrastructures, and there is little perfect rural tourism information service system [7].

3 Methodology

3.1 System SOA Architecture Design

This system uses SOA for development, and it can connect different functions in series with excellent interface protocols, so as to ensure the relative independence of each function, which is convenient for subsequent functional upgrades and hardware modifications [8]. Service-oriented technology (SOA) is used to illustrate the generation of new computing platform, which is mainly used to incorporate both service-oriented architecture and paradigm to create a goal and to gather several service inventories. In addition, it can prevent paralysis of the whole system caused by a single part of the problem. In this mode, each function of the software system can exchange data under the same protocol, which greatly facilitates the development work [9]. It can freely select the background development technology and operation platform, so as to ensure that the system structure is in the most efficient state [10]. After the emergence of this service-oriented technology, it has been extended to the field of Web services technology-oriented server architecture, and more and more systems are using this technology [11]. In the SOA architecture based on Web services, web services assume the main business functions. The major differences between SOA and web service is: Web service communicates its business question over the internet, but the SOA is the architectural framework that permits the occurrence of a succession of Web services. After detailed analysis of the informatization of rural tourism, the actual needs of each subsystem were sorted and integrated. Finally, the architectures of the rural tourism information service system based on SOA were illustrated [12]. They are divided into four parts: user layer, service layer, business layer and data layer. In order to deal with the difficulties of data communication and sharing in each subsystem of the system, the architecture of the system logic was designed, as shown in Figure 1, in which four different types of layers are presented namely: client layer, service layer, business layer and data layer. In which, data layer is an entity that transports all of the information from a website to other apps by using SQL. Also, flexibility, portability, and ease of implementation are all ensured by the data layer. Second layer is the business layer, in that several operations are taken part in this layer including photography display system, rural virtual tour system, tourist navigation system and emergency rescue system. Meantime, third layer is the service layer, which is used to perform all web service oriented applications. And, the final layer is the client layer it is local layer used to analyze, present, report for third party clients.

images

Figure 1 System logic architecture diagram.

In order to ensure the data interaction between the four layers of the system, the server architecture of the system was built with the distributed cluster server architecture [13]. The distributed master-slave server architecture can transfer the fault point to the backup server. Therefore, when the system has functional failures, corresponding system functions can be transferred to the backup server, so as to ensure the normal operation of the system [14]. At the same time, in order to improve the safety of the whole system of data privacy and reliability of data transmission, Elliptic Curve Cryptography (ECC) algorithm, is the key-based technique mainly used for data encryption. It is mainly concentrated on the public and private keys based for web traffic decryption and encryption process. ECC encryption algorithm was used to encrypt key data of the system, thus ensuring that the data transmission process of the system will not be intercepted by illegal users. In addition, the system design process strictly followed the RBAC principle to design the system user permissions, and different users have different user rights, so the fundamental purpose of the protection of data security has been achieved [15]. RBAC is an abbreviated form of Role-based access control, it is method which is used to restrict network access based on individual user role within the enterprise. Roles are determined by numerous criteria in the role-based access control data model, including authorization, responsibility, and job competency. As a result, businesses may specify whether a user is an end user, an administrator, or an expert. Furthermore, access to computer resources might be restricted to certain operations, such as viewing, creating, or modifying files.

3.2 System Function Model Design

The whole system is designed to show the local conditions and customs, folk cultures and beautiful village environment, to comprehensively manage the local tourism resources and tourism services, to publicize the rural tourist attractions, and to attract more tourists. Tourism management involved in the management of several activities like tour planning, provide accommodation, studying tour destination and generating tour arrangements. It is also used in marketing sector, in order to attract tourists to travel to particular destination. The major function of tourism management is to manage the attraction of tourists, business and other establishment in the industry with three main aims like confirming guest satisfaction, business profit and tourism promotion. Meantime, the tourism resources are classified into many types, in which natural tourism are used to classify the functionality of the tourism based on infrastructure, hospitality, recreation and tourism. Also, the natural resources are used directly or indirectly by the tourism management. At the same time, in the process of tourism resources management, the local environment and humanities should be protected, and the loss of environmental pollution and human customs should be avoided. The quality and level of rural tourism services should be comprehensively promoted. According to the current tourism market environment and the local actual situation, several features of rural tourism information management system were designed [16]: (1) through the modern network technology, the style of rural tourism can be introduced and promoted to attract more tourists; In network technology, the data system are used to manage the digital resources over computer network. Meantime, modern network technologies delivers basic infrastructure for communication and information system in precise manner. Two major examples of modern networking technology is ATM and Ethernet family; (2) the display platform of rural residents and tourism merchants was constructed, so they can put the travel services they can provide on this platform for propaganda; (3) tourism information can be provided to people who are planning to travel, so they can plan travel plans before the travel; (4) more convenient travel related services can be provided to tourists, and the best tourism information service has been launched [17]. The structure diagram of service functions is shown in Figure 2, in which the functions of rural tourism information service system is classified into three types namely: rural tourism exhibition, rural tourism public service and rural commodities marketing. Meantime, functions of each rural tourism information service system is further classified into five types. First, exhibition function is used to generate instant audio intercom, real-time video view, system maintenance and terminal view management. Likewise, public service tourism is used to generate terminal data update, instant consultation service evaluation, system upgrade maintenance, audio intercom function and service spot map navigation [18]. Also, the rural commodity marketing having five classification such as information update, service around science spot, query terminal time, real-time data update and automatic terminal update.

images

Figure 2 System functional structure diagram.

3.3 System Database Design

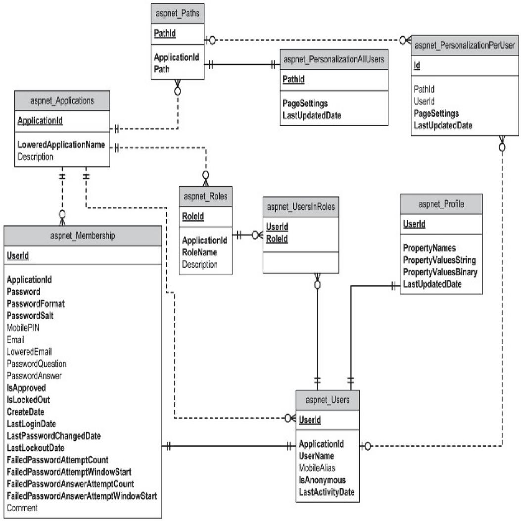
The conceptual design of database is a process of building database conceptual structure by collecting, classifying and generalizing the information entities in the real world [19]. Case diagram (E-R chart) was used to design the conceptual model of the database of rural tourism information service system. An Entity Relationship Model (ER Modeling) is used as a graphical approach for database design. It’s a high-level data model for a software system that describes data items and their relationships. Real-world things are represented using an ER model. Each employee in a company is a separate entity in ER model. The system mainly used the design of visual atlas to decompose the database and carry out the local design of each part. Finally, the local views were integrated into a global view, and a complete database model was obtained. The physical structure design of database was designed in detail on the basis of logical structure design of database. The database logical structure can abstract the database design, and the physical structure design of database is a given logical structure. The physical design of a database is done using SQL statements. The data obtained during the logical design phase is converted into a description of the physical database structure during the physical design phase. Query performance and database upkeep are the primary drivers of physical design considerations. The hierarchical structure of tables are used by the logical structure database, which means in this database the data is organized like a tree and the collected data are collected and connected to each other by using links. In this structure, the Open SQL statements are used to read the data from the database. Physical database structure designs mainly includes the following aspects: (1) database physical structure design needs to make the database of the system have strong portability; (2) the physical structure of database can be used to produce database conceptual model by reverse engineering; (3) the data physical model should be able to generate the corresponding model reports directly; (4) the data physical model can be directly converted to OOM; (5) the physical model of database can generate SQL script directly. The full form of OOM is object-oriented model. It is used to analyze the information in the system by means of behavioral and structural analysis. Also, the Unified modeling language (UML) is used by the term deployment. The E-R diagram of the database is shown in Figure 3.

images

Figure 3 Database e-r diagram.

The database design process needs to follow the following principles. (1) Weak dependency: the degree of coupling between database design and application systems should be reduced as much as possible. Some small functions will produce great impacts on the database of the system, and the database will also affect other functions of the system, forming a vicious cycle [20]. (2) Scalability: user needs change every year, so the application system needs to be constantly updated, and this process requires the design of system database to be flexible. Database changes should not produce great impacts on original functions of the system. (3) Data consistency and low redundancy: data consistency is very important to the application system, but in order to meet the requirements of data consistency, it is necessary to reduce the redundancy of data. The data consistency is nothing but the differences between failure and great business structure. It is considered as the basement for all successful business decisions, because inconsistent data may lead to distorted business decision. Meantime, redundancy is used to prevent the data form any system operation disturbance like maintenance and technical failure.

4 Result Analysis and Discussion

After the design of the rural tourism information service system based on the SOA framework, the related functions of the system were tested. The main purpose of the test is to develop a comprehensive and perfect test of previously developed codes. By testing the already developed system, the existing problems or hidden problems of the code can be found and repaired. After many tests, the code has been robust and stable. Black box testing was used for test, and the main content of the test is the use case test of different functional modules and different scenes of the system. Black box testing is performed to check whether the system for external influences that might cause problems in software, this kind of testing concentrates on the data that is fed into the program and the results that are generated inside aspects such as code, server logic, and development approach are not covered by the testing team. The purpose of the test is to ensure that the final software of the system is correct.

Firstly, the home page of the system was tested. The home page of the system is the most important user access of the system. Therefore, in the home page, the main function of the system needs to be displayed, and then the user can click the corresponding button in the home page to enter the corresponding system function. The system mainly includes three functional modules: rural tourism display, rural tourism public service, and rural tourism commodity marketing. Therefore, the home page’s navigation bar also has the entry buttons of these three functional modules, as shown in Figure 4. In addition, the design of the home page is the key to the whole system interface design, and its aesthetic feeling is the user’s first impression of the entire system which also determines the overall style of the entire system interface.

images

Figure 4 System homepage interface diagram.

Then, each functional module of the system was tested. The system mainly includes three subsystems: rural tourism display subsystem, rural tourism public service subsystem, and rural tourism commodity marketing subsystem. Rural tourism display system is mainly responsible for showing some beautiful videos and pictures of rural tourism attractions, and these pictures and videos can achieve the purpose of promoting the rural scenery. Therefore, the function module mainly includes the display system of photographic works and the display of photographic works, classified pages and the content pages of the works. The first page of the rural tourism display subsystem is clicked by the button displayed by the rural tourism display on the front page. The system interface diagram is shown in Figure 5.

images

Figure 5 Rural tourism display subsystem interface chart.

The rural tourism public service subsystem is mainly responsible for providing tourists with the real navigation function of scenic spots, so as to facilitate the tourists to find the position and direction in the rural tourist attractions. In addition, the subsystem can also provide some scenic spots for users according to the user’s actual preferences, and guide users to the site. Users can enter the rural scenic spot directly through this function. By controlling the mouse and keyboard, the user can see the actual landscape of the rural area, and can view the actual structure of the corresponding building landscape. Through this kind of navigation mode of viewing actual field and scenes, the purpose of spreading the beauty of countryside can be achieved.

Combined with the current Internet applications and e-commerce hot topics, rural tourism e-commerce marketing platform was built. Through selling the characteristic commodities of rural tourist attractions on this platform, vertical e-commerce system stability can be provided to rural tourism and rural tourism merchandise sales, and the unique productivity can be transformed into economic benefits. The system interface diagram is shown in Figure 6.

images

Figure 6 Rural tourism commodity marketing subsystem interface chart.

Black box testing was used to test the main functional modules of the system, and in the process of testing, some of the system function logic vulnerabilities were found. Finally, by reexamining the system related aspects of code and business logic, 25 system vulnerabilities were resolved, ensuring that the main functions of the system can be operated stably over a long period of time. In addition, software testing also needs to simulate a set of data, and the data should cover all possible situations as far as possible. Then, the data need to be input into the system. If the desired output can be obtained, then the software system is correct; otherwise, the software system is faulty. Then, the software needs to be modified to ensure that the final software system is correct.

Finally, the overall performance of the system needs to be tested. The overall performance of the system was tested by LoadRunner software. The whole response time of the system was tested to determine whether the system meets the actual load requirements by simulating the system with different levels of user access. During the performance test, the test lasted for 20 minutes in accordance with the concurrent number of 50, 100, 150, 200 and 250. The average passing time of users and the passing time of 90% users were recorded each time. The results of the performance test are shown in Figure 7.

images

Figure 7 Performance test results chart.

As can be seen from the data in the table above, under the same data concurrency, main functional modules of the rural tourism information service system based on SOA framework have the high functional carrying capacity. In the case of concurrent number of 1000, the system can support the normal use of about 150 thousand users within 8 hours. After the test, it can be seen that all kinds of operations can meet user response time requirements, and even the actual loading speed of live navigation which has higher requirements for network bandwidth will not affect the user experience of using this function.

5 Conclusions

Due to the development of social economy and the acceleration of modern pace of life and the pollution of living environment, people living in reinforced concrete are now more and more yearning for rural life. These conditions can greatly promote the development of rural tourism, and the continuous improvement of rural traffic conditions is also convenient for rural self-driving tour. At present, natural tourism and leisure are the primary goals of rural tourism in China, but it has begun to develop toward a comprehensive tourism direction of learning, vacation and entertainment. At present, local culture elements have been added to many local rural tourism products, and a large number of tourism products with good tourism values have emerged, such as the harvest agricultural tourism in harvest season, rural festival tourism during traditional festivals, and cultural tourism combined with local historical culture and scenic spots and historical sites. However, at present, most rural areas do not have good infrastructures, tourist introduction platforms and tour guide services for tourism, and there is no effective guidance service for the rural complex traffic environment, so these problems restrict the development of rural tourism. In order to solve these problems, the rural tourism information service system based on SOA technology framework was established. At this stage, such a rural tourism information service system has a broad market prospect.

References

[1] Chunhong X U. Evaluation Study of Urban Tourism Public Information Service System in the Context of Smart City—A Case Study of Ningbo[J]. Tourism Research, 2016, 5(1):8–10.

[2] Yongbin W U, Guoqing L I, Xiaoping L U. Development and Implementation of a Tourism Services System Based on NewMap Server[J]. Geomatics World, 2016, 32(3):1–12.

[3] Kim H C, Kim Y S. Smart Tourism Information System using Location-based Technology[J]. 2016(11):11–24.

[4] Deng J, Bai Z Y. An Analytical Study of Tourist Demand of Tourism Public Service System in Zhangjiajie City, China[J]. Journal of Central South University of Forestry & Technology, 2015, 15(6):12613–34.

[5] Liu C, Wang D. Satisfaction of Foreign Visitors with Public Service System of Chinese Urban Tourism in Suzhou[J]. Urban Development Studies, 2015, 12(6):311–319.

[6] Zhang Z Z, Song H Z, Jun-Shan H, et al. Analysis on Application of Big Data Technology in Intelligent Tourism Information System[J]. Journal of Chengde Petroleum College, 2016, 22(3):362–399.

[7] Zhang K W, Zhao Q Z, Zhou K F, et al. Xinjiang Production and Construction Corps Tourism Information System Based on Mobile Internet[J]. Computer Systems & Applications, 2016, 19(02):492–336.

[8] Han Z Y, University H. Analysis of Government Behavior in the Construction of Tourism Public Service System—A Case of Tourism Public Service System in Chengde[J]. Journal of Hebei Normal University for Nationalities, 2015, 14(11):1–9.

[9] Chang, Jieh-Ren, and Betty Chang. The Development of a Tourism Attraction Model by Using Fuzzy Theory [J]. Mathematical Problems in Engineering, 2015, 2015: 1–10.

[10] Wang Y, Sun J. Quality Enhancement in Designing E-tourism Service Systems[J]. New Business Opportunities in the Growing E-Tourism Industry, 2015, 32(22):3449–3456.

[11] Kim T. Tourism Information Reservation System Considering the Security and Efficiency[J]. Energy & Energy Conservation, 2016,20(1): 64–69.

[12] Díaz, V. G., Bustelo, B. C., Martínez, O. S., Lovelle, J. M., and Pablos, P. O. Traceability Systems for Sustainable Development in Rural Areas[J]. Green Technologies, 2011, 556–563.

[13] Ye, C., Song, X., Vivekananda, G. N., and Savitha, V. (2020). Intelligent Physical Systems for Strategic Planning and Management of Enterprise Information [J]. Peer-to-Peer Networking and Applications. 2021, 14:2501–2510.

[14] Guo Q, Jian-Xia L I, Yu-Ming W U. Evaluation of Intelligent Tourism Information Service Capabilities: A Case Study of Hanzhong City[J]. Ecological Economy, 2017(1).

[15] Pan M, Arts S O. On the Design of Lianyungang Characteristic Tourism Information: A Case Study of Visual Information Design of Huaguo Mountain Tourism[J]. Journal of Huaihai Institute of Technology, 2016, 13(11):1–9.

[16] Lian-Qin L V. An Evaluation on Tourist Satisfaction Degree of Tourist Public Service in Zhengzhou[J]. Economic Survey, 2016, 21(3):1–9.

[17] Piraquive, F N, García, V H, Crespo, R G, and Liberona, D. (2014). Knowledge Management, Innovation and Efficiency of Service Enterprises through ICTs Appropriation and Usage[C]. Lecture Notes in Business Information Processing Knowledge Management in Organizations, 300–310.

[18] Rincon-Gonzalez, C, Diaz-Piraquive, F N, and Gonzalez-Crespo, R (2019). Analysis and Characterization of Project Management in the Colombian Enterprise Context[C]. 2019 Congreso Internacional De Innovación Y Tendencias En Ingenieria (CONIITI).

[19] Barik R K, Das P K, Lenka R K. Development and Implementation of SOA Based SDI Model for Tourism Information Infrastructure Management Web Services[C]// Cloud System and Big Data Engineering. IEEE, 2016:748–753.

[20] Bhadoria R S, Chaudhari N S, Tomar G S. The Performance Metric for Enterprise Service Bus (ESB) in SOA system: Theoretical Underpinnings and Empirical Illustrations for Information Processing[J]. Information Systems, 2017, 65:158–171.

Biographies

images

Yan Ma, graduated with a master’s degree in tourism management from Xi’an Northwestern University in 2008, now works in the School of Humanities and Education of Xijing University, majoring in tourism trend and tourism culture marketing.

images

Jiang Du, graduated with a master’s degree in tourism management from Xi’an Northwestern University in Shaanxi in 2006, now works in the School of History, Culture and Tourism of Shaanxi Xueqian normal University, majoring in rural tourism and cultural tourism.

Abstract

1 Introduction

2 State of the Art

3 Methodology

3.1 System SOA Architecture Design

images

3.2 System Function Model Design

images

3.3 System Database Design

images

4 Result Analysis and Discussion

images

images

images

images

5 Conclusions

References

Biographies